Tässä ohjeessa käydään läpi asetukset, jotka tarvitaan, kun käytetään Myyntitilauksella olevan Lohkot yhteensä -välilehden toimintoja Vakuutus - jaa omavastuu ja ALV sekä Ennakkomaksu.

Asetuksien sijainti
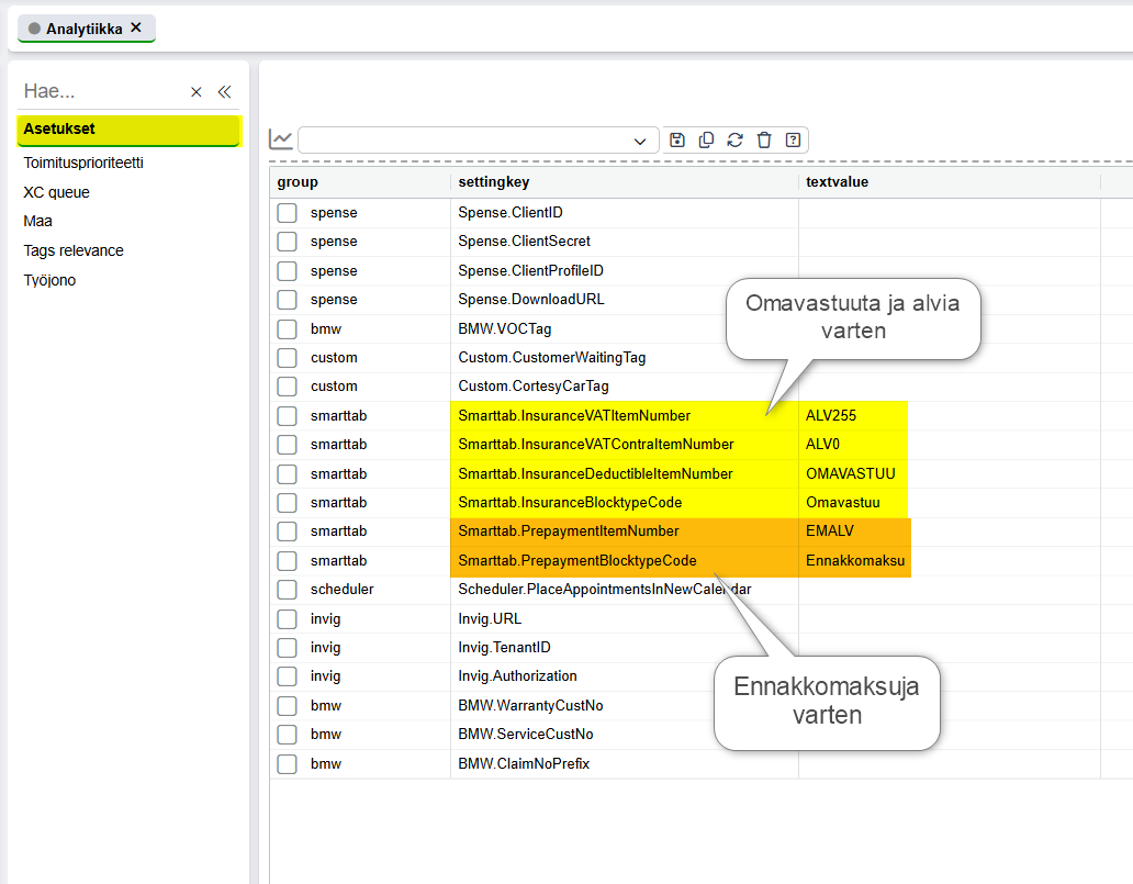
Jotta voidaan hyödyntää yllä mainittuja toimintoja, on sitä varten määritettävä tuotteet ja lohkotyypit. Tämä tapahtuu Analytiikka-osiossa, joka löytyy päävalikosta Asetusten alta.

Valitaan avautuvassa näkymässä Asetukset-välilehti:

Omavastuu ja alv
- Smarttab.InsuranceVATItemNumber
- Tähän tulee syöttää tuotteen tuotekoodi, jota käytetään vakuutusyhtiötapauksissa arvonlisäverollisen summan laskemisessa. Tällä tuotteella voi olla sama tiliöintisääntö kuin muillakin 25,5% alv-kannan tuotteilla.
- Smarttab.InsuranceVATContraItemNumber
- Tähän syötetään tuotteen tuotekoodi, jota käytetään arvonlisäverottoman summan laskemisessa. Tällä tuotteella on oltava tiliöintisääntö, jossa myynti on aina alv 0%.
- Smarttab.InsuranceDeductibleItemNumber
- Tähän tulee omavastuutuotteen tuotekoodi. Omavastuulle on yleensä oma tiliöintisääntö ja se on arvonlisäveroton.
- Smarttab.InsuranceBlocktypeCode
- Tähän tulee lohkotyypin koodi. Tätä varten kannattaa perustaa oma lohkotyyppi, jonka koodiksi sekä nimeksi voidaan antaa Omavastuu. Kyseistä lohkotyyppiä ei saa käyttää myyntitilauksella muuten (tähän ei siis voi laittaa esim. Myynti tai Työ-lohkotyyppiä).
Ennakkomaksu
- Smarttab.PrepaymentItemNumber
- Tähän tulee tuotteen tuotekoodi, jota käytetään ennakkomaksun veloittamisessa.
- Smarttab.PrepaymentBlocktypeCode
- Tähän laitetaan lohkotyypin koodi. Kuten yllä mainitun omavastuulohkon kanssa, myös ennakkomaksua varten luodaan oma lohkotyyppi. Sekä koodiksi että nimeksi voi laittaa Ennakkomaksu.
Katso myös
Auttoiko tämä artikkeli?
Loistavaa!
Kiitos palautteestasi
Pahoittelut ettemme voineet auttaa
Kiitos palautteestasi
Palaute lähetetty
Kiitos palautteesta. Yritämme korjata artikkelin